catunoVisualisiertes Prozess Management



ihre produktion
auf einen
blick
Im BrennpunktAlles klar - volltransparentes Prozessmanagement!
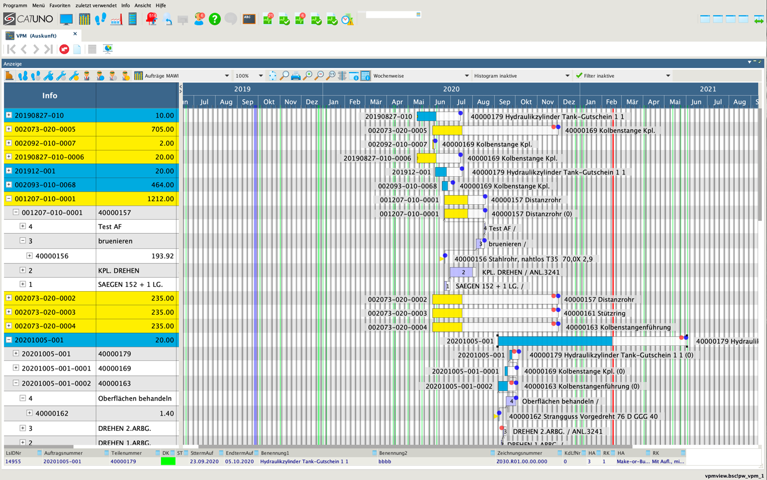
CATUNO.vpm ist ein modernes MES-System. Es ist voll in CATUNO.pro integriert und stellt vom Primärverursacher bis zum Rohmaterial, vom Durchlauftermin zur Kapazitätsauslastung, von Plan- zu IST-Kosten bis zur Ausnutzung von Personalressourcen in Echtzeit alle wesentlichen Aktivitäten des betrieblichen Geschehens grafisch dar. In der immer stärker werdenden Globalisierung müssen komplexe Datenstrukturen schnell erfasst, visualisiert und in einen Prozesszusammenhang gebracht werden. Ausgehend von einer groben Darstellung werden Drill-Down Funktionen bereitgestellt, die individuell bis auf die unterste Detailebene führen. Es werden GANTT Diagramme zur Darstellung der Abhängigkeiten und der Belegung genutzt. Durch Anwendung von Ampelfarben, Filter- und Selektionsmöglichkeiten werden Engpässe analysiert. Ein wesentlicher Vorteil vom VPM ist, dass Sie damit, neben der Visualisierung, grafische Veränderungen herbeiführen können (Strecken, Stauchen, Ziehen o.ä.) und damit direkt Änderungen auf das ERP-Geschehen im Unternehmen ausüben.
- Jederzeit aktuelle Info zu Auslastung und Zulieferterminen
- Bestandsüberwachung ist ohne weitere Aktion jederzeit möglich
- Rückmeldungen sind sofort sichtbar
- Völlige Transparenz nicht nur im Fertigungsprozess
- Auftragsfortschritt immer aktuell bis auf die Materialebene
- Nutzung als Zentrale für die gesamte Steuerung des betrieblichen Geschehens
- Harmonisierung des betrieblichen Geschehens
- Direkte aktuelle Informationen in Echtzeit (keine Batchverarbeitung)
- Darstellung des kritischen Pfades auch bei Nutzung von anonymen Lageraufträgen
Ready for Excellence?Transparentes Prozessmanagement!
Die grafische Unterstützung unseres Prozessmanagementmoduls kann Ihnen helfen Ihre Kapazitäten besser auszunutzen und die zeitlichen Abläufe besser zu überblicken. Um die Möglichkeiten zu erfahren, wie wir Sie unterstützen können, nehmen Sie gerne Kontakt zu uns auf!
Email | Telefon |
Wir nutzen Google Recaptcha um unsere Kontaktformulare vor Bots und SPAM zu schützen
Mit der Aktivierung des Formulars stimmen Sie der Nutzung und der damit verbundenen Übertragung und der Verarbeitung Ihrer Daten, z.B. Ihrer IP-Adresse, durch Google zu.
Der Inhalt Ihrer Nachricht wird NICHT an Google oder andere Dritte übertragen.