catunoVariantengenerator



Kundenwünsche
generieren
und realisieren
Im BrennpunktVerschiedene Varianten im Handumdrehen!
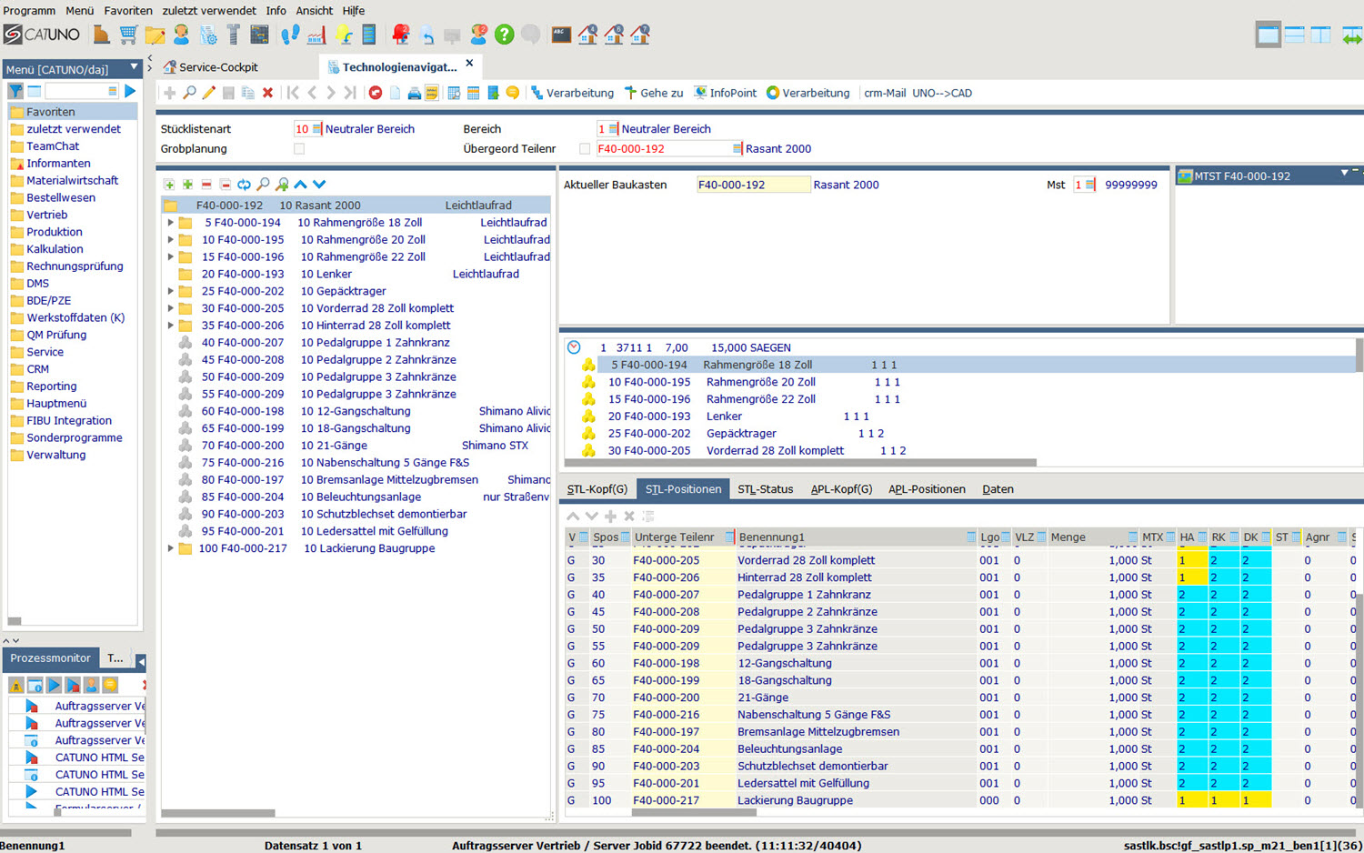
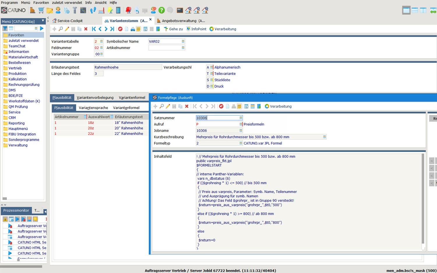
Mit dem CATUNO.Variantengenerator können Sie die Zusammenstellung Ihres Produktes mit einem komplexen Formel- und Regelwerk definieren.
Die Merkmale sind sowohl für eine Stücklisten- als auch Arbeitsplangenerierung nutzbar. Außerdem können den Merkmalen Preisinformationen hinterlegt werden, die im Vertrieb zur Preisfindung dienen.
Durch vordefinierte Varianten kann sichergestellt werden, dass dem Vertrieb ein Werkzeug für die Generierung der Artikel zur Verfügung steht, die Fehler bei der Eingabe minimiert und zu einer plausiblen Variantengenerierung führt.
- Definition von Merkmalen und deren Ausprägungen
- Fehlerminimierung bei der Auftragserfassung durch vorgegebene Varianten
- Komplexes Formel- und Regelwerk zur Definition von Abhängigkeiten
- Plausibilitätsprüfung der Konfiguration
- Vorbelegung von Standardvarianten
- Reduzierung der Teilestämme
- Automatische Preisfindung über ausgewählte Merkmale
- Kein Spezialist zur Auswahl der Konfiguration notwendig
- Ergebnis der Generierung ist eine komplette und transparente Auftragsstückliste
- Beschreibungstexte der Merkmale für die Dokumentenausgabe
- Definition der Bedingungen in der Technologie, Generierung des Artikels im Vertrieb
- Als Auskunftssystem für Service sowie gesamten Betrieb nutzbar
Worauf warten Sie?Variantengenerieung mit geringem Aufwand!
Durch die vorgegebenen Bedingungen können im Handumdrehen alle Mitarbeiter fehlerfreie Varianten generieren. Unsere Bedingungen stellen sicher, dass die generierten Varianten fehlerfrei produziert werden können.
Email | Telefon |
Wir nutzen Google Recaptcha um unsere Kontaktformulare vor Bots und SPAM zu schützen
Mit der Aktivierung des Formulars stimmen Sie der Nutzung und der damit verbundenen Übertragung und der Verarbeitung Ihrer Daten, z.B. Ihrer IP-Adresse, durch Google zu.
Der Inhalt Ihrer Nachricht wird NICHT an Google oder andere Dritte übertragen.