catunoTechnologienavigator



zentrale
auftrags-
steuerung
Im BrennpunktCockpit - von Vorkalkulation bis Feinplanung!
CATUNO.technologie ermöglicht die Auftragssteuerung aus einem Cockpit heraus. Von der Vorkalkulation bis zum Druck der Arbeitspapiere können sämtliche Funktionen direkt aus dem Technologienavigator heraus aktiviert werden. Mit der Projektauftragsstückliste ist besonders der Auftragsfertiger bzw. der Anlagenbauer angesprochen. Weitere Funktionen, wie zum Beispiel Kalkulations- oder Archivstücklisten, sind für sämtliche Fertigungstypen geeignet. Mit einem Produktkonfigurator wird über selbst vorgegebene Parameter das "Endprodukt" in der Auftragsstückliste zur Verfügung gestellt.
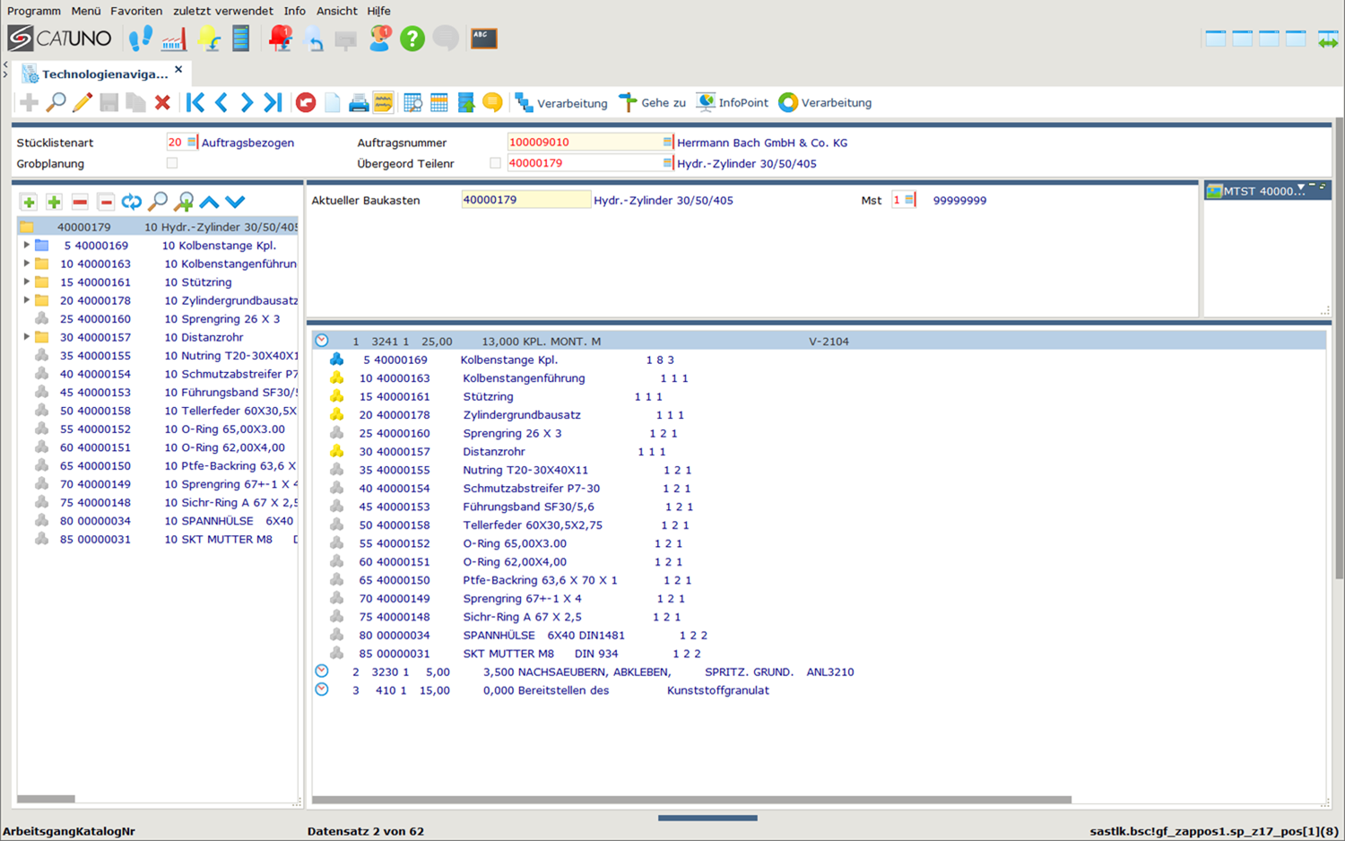
- Technologienavigator: Verwaltung von Stücklisten und Arbeitsplänen
- Strukturbaum in Explorerdarstellung
- Zusteuerung von Material zu Arbeitsgängen
- Variantenmanagement
- Produktkonfigurator: aus Merkmalen und Ausprägungen wird ein Produkt
- Auftragsstücklistenbearbeitung
- Kalkulationsstücklistenverwaltung
- Projektauftragsverwaltung
Im BrennpunktIhre Fertigung auf einen Blick!
Können Sie derzeit die Auftragsplanung überblicken? Mit dem Technologienavigator haben Sie alle relavanten Daten hierfür im Blick. In einem gemeinsamen Gespräch können wir Ihnen diesen und weitere Vorteile von CATUNO.pro für Ihr Unternehmen nahebringen.
Email | Telefon |
Wir nutzen Google Recaptcha um unsere Kontaktformulare vor Bots und SPAM zu schützen
Mit der Aktivierung des Formulars stimmen Sie der Nutzung und der damit verbundenen Übertragung und der Verarbeitung Ihrer Daten, z.B. Ihrer IP-Adresse, durch Google zu.
Der Inhalt Ihrer Nachricht wird NICHT an Google oder andere Dritte übertragen.